banner

電源供應

電源供應

應用簡介:

電源供應系統是所有電子設備的核心,負責將交流電(AC)轉換為直流電(DC)或調整不同電壓等級, 以提供穩定的能源給系統運作。
主要應用包括 AC-DC電源轉換器、DC-DC模組、筆電與手機適配器、電池充電與管理(BMS)、 伺服器電源以及不斷電系統(UPS)等。此領域的設計重點在於高轉換效率(減少能源損耗)、高可 靠度(長期穩定供電)、熱效能管理(降低元件溫升)與 功率密度提升。
隨著綠能與高效電源需求增加,採用 Sic(碳化矽)與高性能 MOSFET的高頻電源架構逐漸成為主流。

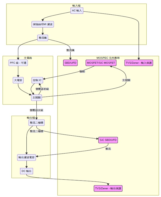
下圖展示一般典型AC-DC(Flyback)轉換器架構

power

可使用產品:

  • SBD:用於低壓高效率整流。
  • Sic SBD:提升高壓整流效率與耐熱性能。
  • UFD:作為高頻整流或續流元件。
  • MOSFET:主開關元件,提供高頻轉換與低損耗。
  • Sic MOSFET:應用於高壓、高效率電源轉換。
  • TVS:輸入端突波、浪湧與esd防護。
  • Zener:電壓穩定與過壓保護用途。
top